티스토리 뷰
ArtStation - Skinned Mesh Sampling in Unity VFX Graph | Game Assets
Game Assets - Skinned Mesh Sampling in Unity VFX Graph, USD $0.00. This is the VFX Graph file from my video "Skinned Mesh Sampling in Unity VFX Graph" youtu.be/bIMyCKr0bFs
www.artstation.com
1. skinned mesh 다운로드(프로젝트창에 넣기)

2.fbx 불러오기

3. 아바타 만들어주기


4-0. 애니메이션 컨트롤러 만들기(프로젝트창)

4. 애니메이션 적용

만들은 컨트롤러와 아바타 적용
5. 컨트롤러에 모션 추가


모션 드래그하여 떤져넣고 라인 연결
6) 애니메이션 창

애니메이터는 게임할때 기본 애니메이션 누르면 가는 애니메이션등 .. 모션을 연결해주는거고
애니메이션 창은 키프레임이 찍혀있다.
7. vfx graph만들기

8. 그래프 하이어라키 창에 던져넣기


아니면 비주얼 이펙트 추가하여 그래프 넣어주면됨
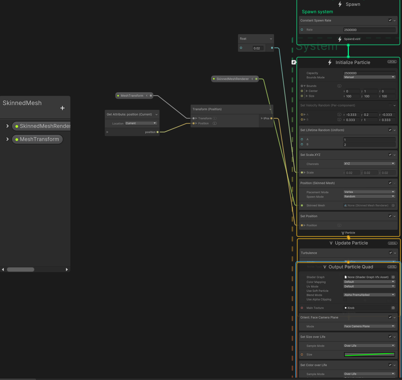
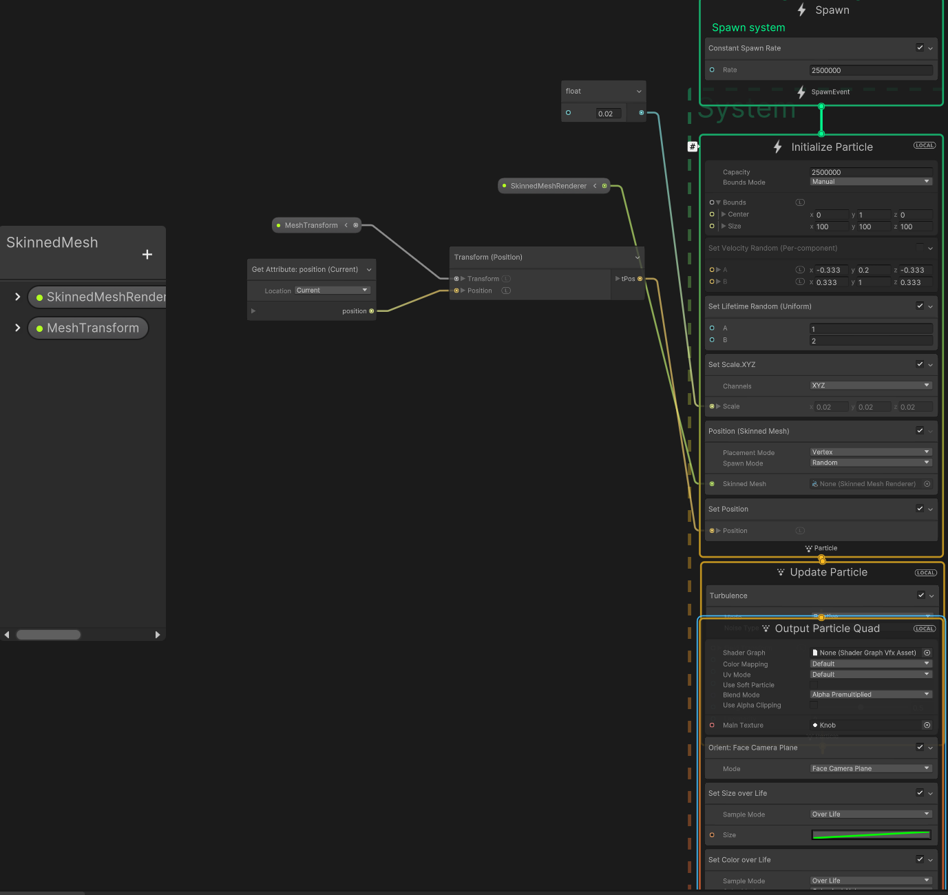
10. vfx 그래프 수정

11. 스킨드 매쉬 넣기 / 모델링 바인드

트랜스폼 추가하고
내가 만들어놓은 이름과 매칭시킨다 MeshTransform
문제 1)
파티클과과 모델링 위치가 다르다

해결1)
하이어라키를 잘 살펴보고 쓸대없는 카메라 이런거 지우고
위치값 초기화가 중요하다 ...
나는 스킨이 다른데 붙어있어서 리셋해줬더니 맞았음 ..

해결안됐다..
재생하면 값이 자꾸 돌아간다 ..
---> 유니티에서 해결하려 하지말자..
그냥 내보낼때 잘 정리해서 내보내면 된다 !!!!!!!!!!!!!!!!!!!
원본 메쉬가 안 보였으면함

메터리얼 없애면 안 보임
'Unity > VFX Graph' 카테고리의 다른 글
| Unity_ OpticalFlow keijiro (5) | 2025.08.08 |
|---|---|
| Unity_import pointcloud _keijiro_texture2D (0) | 2023.06.11 |
| unity VFX graph asset (0) | 2022.10.14 |
| Unity VFX Graph : 3d obj -> 2D texture map(position, color)/ SDF? (0) | 2022.10.14 |
| Unity VFX Graph: script로 제어하기 (0) | 2022.10.13 |
- Total
- Today
- Yesterday
- opticalflow
- 후디니
- Python
- 유니티
- three.js
- Arduino
- sequelize
- opencv
- DeepLeaning
- node.js
- TouchDesigner
- Java
- Express
- 4d guassian splatting
- CNC
- Unity
- houdini
- 라즈베리파이
- VFXgraph
- VR
- MCP
- Midjourney
- AI
- docker
- MQTT
- ESP32
- zclaw
- colab
- RNN
- OpenClaw
| 일 | 월 | 화 | 수 | 목 | 금 | 토 |
|---|---|---|---|---|---|---|
| 1 | 2 | 3 | 4 | |||
| 5 | 6 | 7 | 8 | 9 | 10 | 11 |
| 12 | 13 | 14 | 15 | 16 | 17 | 18 |
| 19 | 20 | 21 | 22 | 23 | 24 | 25 |
| 26 | 27 | 28 | 29 | 30 |
