티스토리 뷰
https://github.com/keijiro/Pcx
GitHub - keijiro/Pcx: Point cloud importer & renderer for Unity
Point cloud importer & renderer for Unity. Contribute to keijiro/Pcx development by creating an account on GitHub.
github.com
내가 작업해놓은 프로젝트에 . keijiro 의 PCX 프로젝트를 합치고싶다.
다른 패키지는 쉽게 합쳐지지만 이거는 노하우가 필요함.

케이지로의 유니티 프로젝트는 그냥 안열림. 오류남.
저 경로에서 문서를 저렇게 수정해줘야 오류가 안 나고 제대로 작동한다.
따라서 내가 두 프로젝트를 합칠 때 한일

jp.keifiro.pcx파일을 내가 작업하는 프로젝트의 저 경로에 붙여넣고
manifest에 뒤에 복사 붙여넣기 하라던 저 문자들을 고대로 써준다.
오타나면 절대 안 됨.,
혹시몰라서 라이브러리 폴더도 비교하면서 없는 거 넣어줬다.
끝.
핸드폰으 3D scanner app 에서 스캔한 데이터를
ply로 뽑았다.
***하지만 바이너리 형식이 아닌 ply 파일이다.(위의 프로젝트에서 올바르게 ply를 불러올 수 없다.)
따라서 바이너리 형식의 ply로 변환해주어야한다.
MeshLab 이라는 무료 프로그램을 통해
https://www.meshlab.net/#download
MeshLab
--> MeshLab the open source system for processing and editing 3D triangular meshes. It provides a set of tools for editing, cleaning, healing, inspecting, rendering, texturing and converting meshes. It offers features for processing raw data produced by 3D
www.meshlab.net
ply를 불러오고 다시 ply로 저장한다. 바이너리 옵션이 있어서 이를 체크하고 저장하면 된다.
그러면 짜잔

올바르게 texture 형식으로 변환된다.
와우
그러면
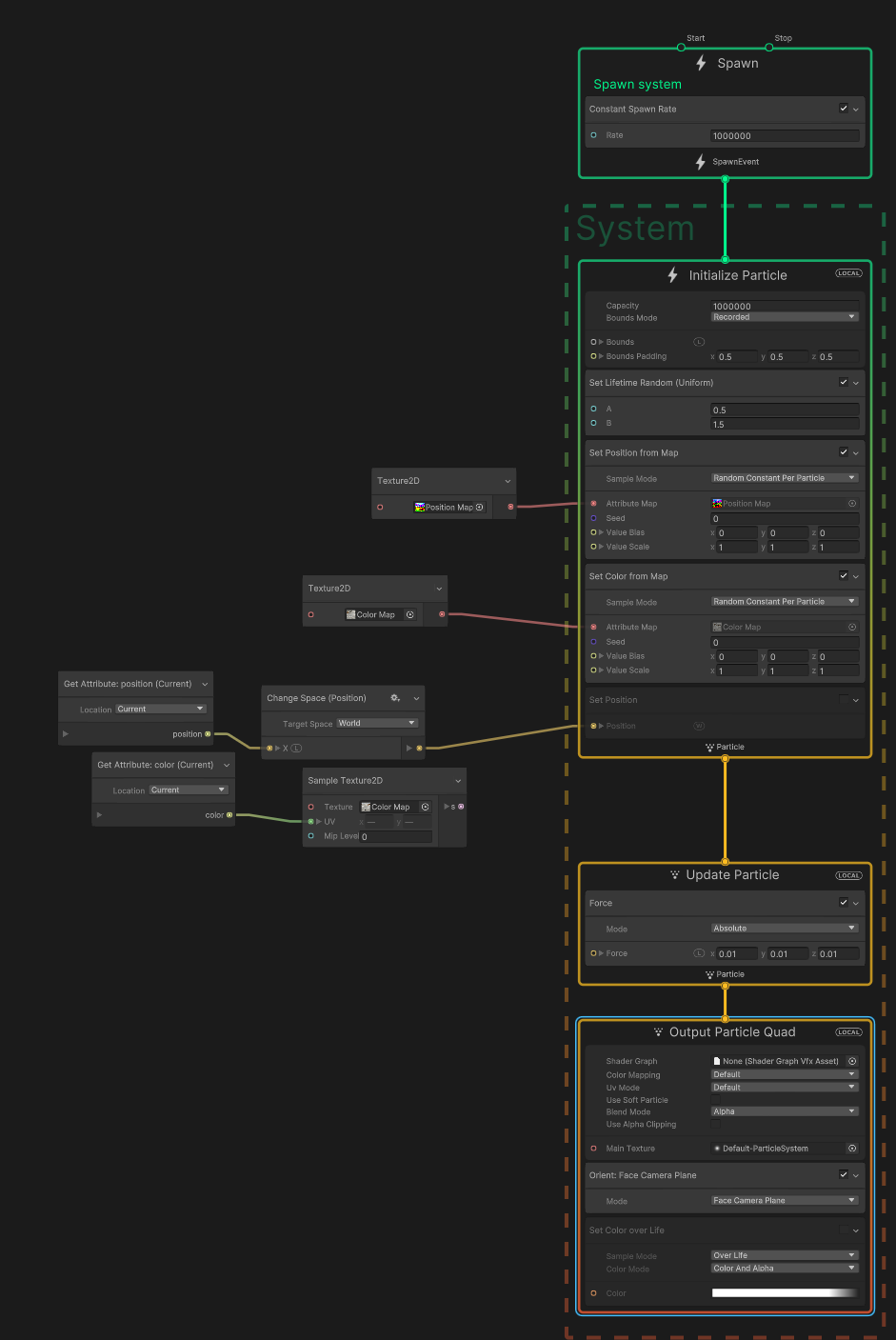
VFX그래프에서 texture2D에 불러와서
posion map에 사용가능하다 !


컬러도 같은 방식으로
'Unity > VFX Graph' 카테고리의 다른 글
| VFX 파티클 시스템 : 용천수 영향권scalar map 시각화 + 하이트맵height map vfx적용 (0) | 2025.12.08 |
|---|---|
| Unity_ OpticalFlow keijiro (5) | 2025.08.08 |
| unkity2021_ vfx Graph_ fbx motion (skined mesh) (0) | 2022.10.26 |
| unity VFX graph asset (0) | 2022.10.14 |
| Unity VFX Graph : 3d obj -> 2D texture map(position, color)/ SDF? (0) | 2022.10.14 |
- Total
- Today
- Yesterday
- VR
- AI
- ESP32
- docker
- OpenClaw
- colab
- DeepLeaning
- houdini
- Express
- Unity
- zclaw
- TouchDesigner
- three.js
- opencv
- VFXgraph
- Midjourney
- Python
- MCP
- 유니티
- MQTT
- CNC
- 라즈베리파이
- Arduino
- RNN
- 4d guassian splatting
- node.js
- sequelize
- opticalflow
- Java
- 후디니
| 일 | 월 | 화 | 수 | 목 | 금 | 토 |
|---|---|---|---|---|---|---|
| 1 | 2 | 3 | 4 | |||
| 5 | 6 | 7 | 8 | 9 | 10 | 11 |
| 12 | 13 | 14 | 15 | 16 | 17 | 18 |
| 19 | 20 | 21 | 22 | 23 | 24 | 25 |
| 26 | 27 | 28 | 29 | 30 |
